How to create a Vertex AI API key to Use in Ozeki AI Gateway

This guide demonstrates how to create a Vertex AI API key and configure it in Ozeki AI Gateway. You'll learn how to access Google AI Studio, generate a new API key for Gemini models, and set up Vertex AI as a provider in your gateway. By following these steps, you can connect your Ozeki AI Gateway to Google's Gemini models and leverage their advanced AI capabilities.

API URL: https://generativelanguage.googleapis.com/v1beta/openai/
Example API Key: abc123...
Default model: gemini-2.5-pro

What is a Vertex AI API key?

A Vertex AI API key is a unique authentication credential provided by Google Cloud that allows applications to access Google's Gemini AI models through the Generative Language API. This API key provides access to Google's latest Gemini models including Gemini 2.5 Pro and other advanced language models. When configuring Vertex AI as a provider in Ozeki AI Gateway, you need the API key and the Generative Language API endpoint to establish the connection.

Overview
Overview

Steps to follow

  1. Open Google AI Studio
  2. Create API key
  3. Enter name and select project
  4. Create key
  5. Copy API key
  6. Open Providers page in Ozeki AI Gateway
  7. Create provider

How to create a Vertex AI API key video

The following video shows how to create a Vertex AI API key and configure it in Ozeki AI Gateway step-by-step. The video covers accessing Google AI Studio, generating a new API key, and setting up the provider in your gateway.

Step 0 - Install Ozeki AI Gateway

Before configuring Vertex AI as a provider, you need to have Ozeki AI Gateway installed and running on your system. If you haven't installed Ozeki AI Gateway yet, follow our Installation on Linux guide or Installation on Windows guide to complete the initial setup.

Step 1 - Open Google AI Studio

Open your web browser and navigate to Google AI Studio API key page. Sign in or create an account with your Google account credentials. Google AI Studio provides a streamlined interface for managing API keys for Gemini models. This is where you'll create and manage your API keys (Figure 1).

Open Google AI Studio
Figure 1 - Open Google AI Studio

Step 2 - Create API key

On the Google AI Studio API keys page, click the "Create API key" button to begin the key generation process. This initiates the API key creation workflow where you'll configure your new key with a name and associate it with a Google Cloud project (Figure 2).

Create API key
Figure 2 - Click Create API key button

Step 3 - Enter name and select project

Enter a descriptive name for your API key that identifies its purpose, such as "Ozeki AI Gateway". Select the Google Cloud project you want to associate with this API key from the dropdown menu. If you don't have an existing project, you can create a new one directly from this interface (Figure 3).

Enter name and project
Figure 3 - Enter name and select project

Step 4 - Create key

After entering the key details and selecting your project, click the "Create key" button to generate your new API key. Google will create a unique authentication credential that you'll use to connect Ozeki AI Gateway to Gemini models (Figure 4).

Create key
Figure 4 - Click Create to generate key

Step 5 - Copy API key

After the API key is generated, the key will appear on the dashboard. Click the copy button to copy the API key to your clipboard. Store this key securely as you'll need it to configure Ozeki AI Gateway. The API key provides access to your Google Cloud resources (Figure 5).

Copy API key
Figure 5 - Copy API key

Step 6 - Open Providers page in Ozeki AI Gateway

Open the Ozeki AI Gateway web interface and navigate to the Providers page. This is where you'll configure Vertex AI as a new provider using the API key you just created (Figure 6).

Open Providers page
Figure 6 - Open Providers page in Ozeki AI Gateway

Step 7 - Create provider

Click the "New" button to begin the provider creation process. This opens a form where you'll enter the connection details (Figure 7).

Add new provider
Figure 7 - Click add new provider button

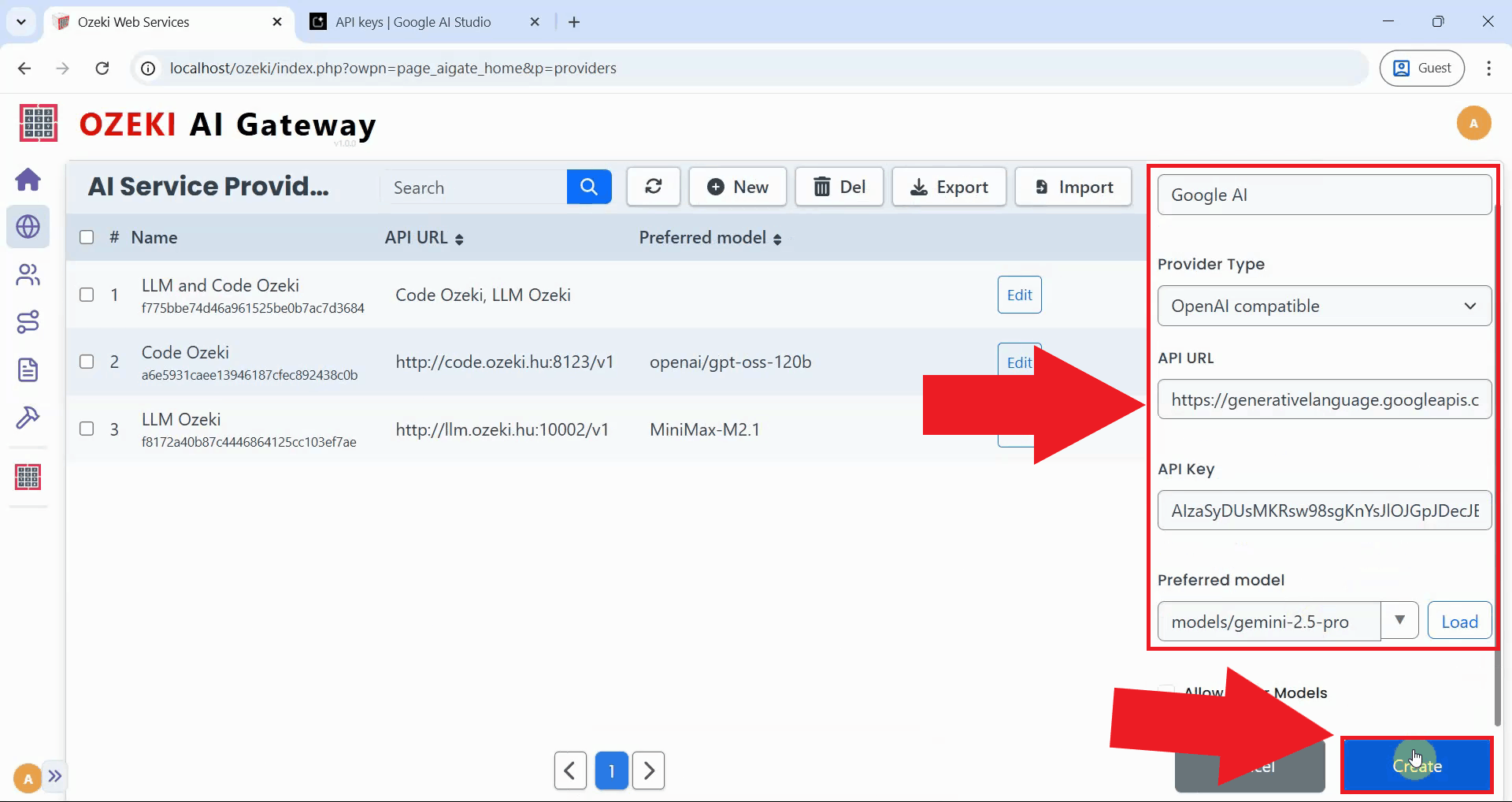
Fill in the provider configuration form with the AI details. Enter the provider name, select "OpenAI compatible" as the provider type, paste the Generative Language API endpoint URL (https://generativelanguage.googleapis.com/v1beta/openai/), and paste your API key. Select your preferred Gemini model from the dropdown list, then click "Create" to save the configuration (Figure 8).

https://generativelanguage.googleapis.com/v1beta/openai/

Enter details and create provider
Figure 8 - Enter Vertex AI provider details and create

After clicking "Create", the AI provider is added to Ozeki AI Gateway. The provider now appears in the providers list, confirming that your gateway can route requests to Google's Gemini models. You can now create routes that allow users to access Gemini models through your gateway (Figure 9).

Provider created
Figure 9 - Vertex AI provider created successfully

Conclusion

You have successfully created a Vertex AI API key and configured it as a provider in Ozeki AI Gateway. Your gateway can now communicate with Google's Gemini models including Gemini 2.5 Pro and other advanced AI capabilities. This setup allows you to manage Vertex AI access for multiple users and applications from a single point while leveraging Google's cutting-edge language models.

More information