How to create an POE API key to use in Ozeki AI Gateway

This guide demonstrates how to create a POE API key and configure it in Ozeki AI Gateway. You'll learn how to access the POE platform, generate a new API key, and set up POE as a provider in your gateway. By following these steps, you can connect your Ozeki AI Gateway to POE's AI models and services.

What is a POE API Key?

A POE API key is a unique authentication credential that allows applications to access POE's AI models and services. The API key serves as a secure token that identifies your POE account and authorizes API requests. When configuring POE as a provider in Ozeki AI Gateway, you need this API key to establish the connection between your gateway and POE's services.

How to create a POE API Key (Quick Steps)

  1. Open POE API keys page
  2. Login to POE
  3. Generate API key
  4. Copy API key
  5. Open Providers page in Ozeki AI Gateway
  6. Add new provider
  7. Enter POE provider details
  8. Create provider

How to create a POE API Key (Video tutorial)

In this video tutorial, you will learn how to create a POE API key and configure it in Ozeki AI Gateway step-by-step. The video covers accessing the POE platform, generating a new API key, and setting up POE as a provider in your gateway.

Step 0 - Install Ozeki AI Gateway

Before configuring POE as a provider, you need to have Ozeki AI Gateway installed and running on your system. If you haven't installed Ozeki AI Gateway yet, follow our Installation on Linux Guide to complete the initial setup.

Step 1 - Open POE API keys page

Open your web browser and navigate to the POE API keys page. This is where you'll create and manage your POE API keys (Figure 1).

Open POE API keys page
Figure 1 - Open POE API keys page

Step 2 - Login to POE

Sign in to your POE account using your credentials. If you don't have a POE account yet, you'll need to create one before proceeding (Figure 2).

Login to POE
Figure 2 - Login to POE

Step 3 - Generate API key

On the API keys page, click the "Generate" button (or "Regenerate" if you have previously created a key) to create a new API key for your account (Figure 3).

Generate API key
Figure 3 - Generate API key

Step 4 - Copy API key

After the API key is generated, POE displays the complete key value. Click the copy button to copy the key to your clipboard (Figure 4).

Copy API key
Figure 4 - Copy API key

Step 5 - Open Providers page in Ozeki AI Gateway

Open the Ozeki AI Gateway web interface and navigate to the Providers page. This is where you'll configure POE as a new provider using the API key you just created (Figure 5).

Open Providers page
Figure 5 - Open Providers page in Ozeki AI Gateway

Step 6 - Click add new provider

Click the "New" button to begin the provider creation process. This opens a form where you'll enter the connection details for POE (Figure 6).

Click add new provider
Figure 6 - Click add new provider button

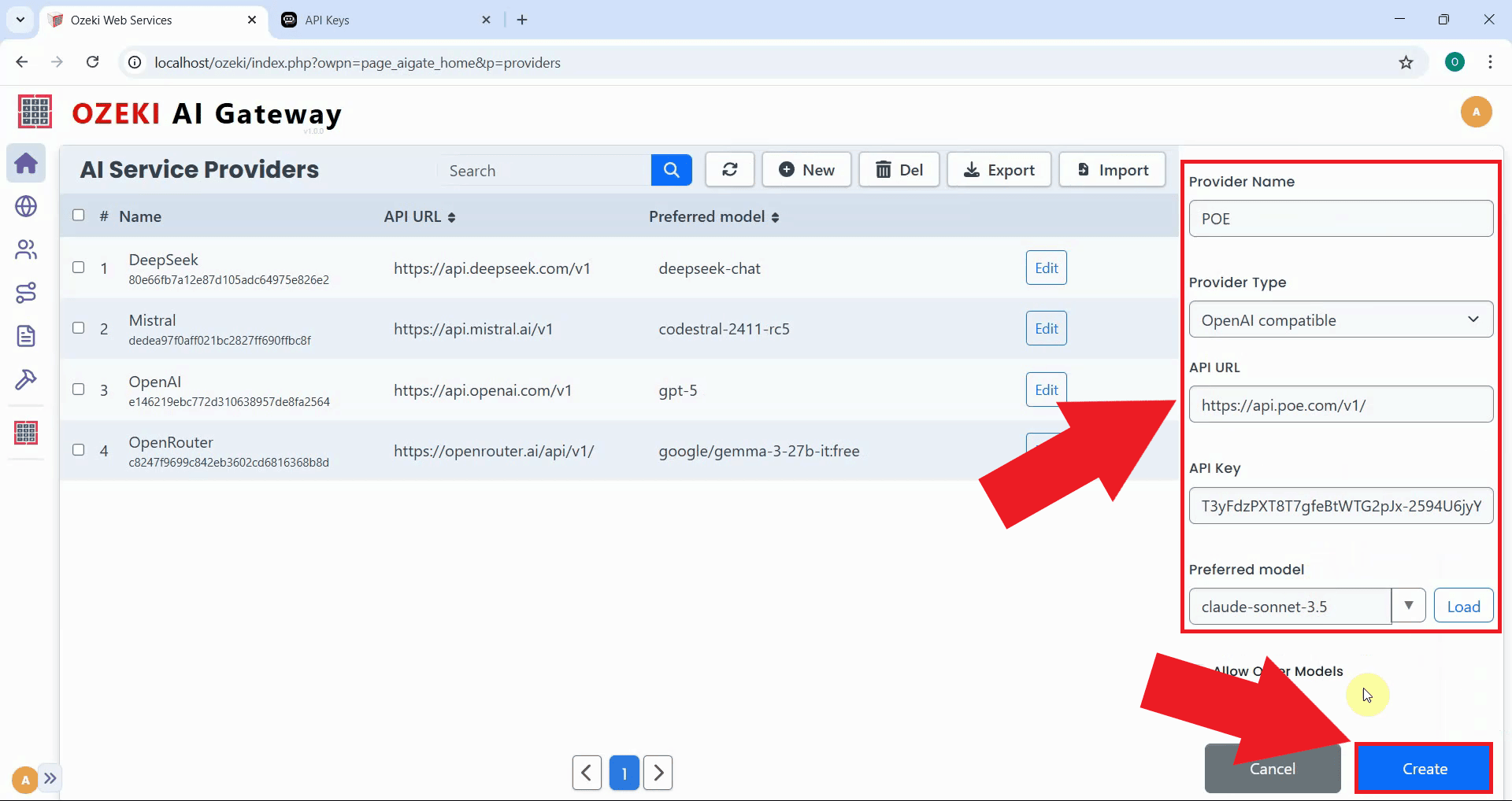
Step 7 - Enter POE provider details

Fill in the provider configuration form with POE's details. Enter "POE" as the provider name, select "OpenAI compatible" as the provider type, specify the API endpoint URL, and paste the API key you copied earlier. Select the preferred model from the dropdown list, then click "Create" to save the configuration (Figure 7).

https://api.poe.com/v1

Enter POE provider details
Figure 7 - Enter POE provider details and create

Step 8 - Provider created

After clicking "Create", the POE provider is added to Ozeki AI Gateway. The provider now appears in the providers list, confirming that your gateway can route requests to POE's services. You can now create routes that allow users to access POE models through your gateway (Figure 8).

Provider created
Figure 8 - POE provider created successfully

To sum it up

You have successfully created a POE API key and configured it as a provider in Ozeki AI Gateway. Your gateway can now communicate with POE's services and access POE AI models through your centralized gateway infrastructure. This setup allows you to manage POE access for multiple users and applications from a single point.

More information