How to create a Qwen API key to use Ozeki AI Gateway

This guide demonstrates how to create a Qwen API key and configure it in Ozeki AI Gateway. You'll learn how to access the Alibaba Cloud Model Studio platform, generate a new API key, and set up Qwen as a provider in your gateway. By following these steps, you can connect your Ozeki AI Gateway to Qwen's AI models and services.

API URL: https://dashscope-intl.aliyuncs.com/compatible-mode/v1
Example API Key: sk-12345...
Default model: qwen-flash

What is a Qwen API key?

A Qwen API key is a unique authentication credential that allows applications to access Qwen's AI models and services through Alibaba Cloud's Model Studio platform. The API key serves as a secure token that identifies your Alibaba Cloud account and authorizes API requests. When configuring Qwen as a provider in Ozeki AI Gateway, you need this API key to establish the connection between your gateway and Qwen's services.

Overview
Overview

Steps to follow

We assume Ozeki AI Gateway is already installed on your system. You can install it on Linux, Windows or Mac.

  1. Open Model Studio API key page
  2. Login to Alibaba Cloud
  3. Click create API key
  4. Choose owner account
  5. Set workspace and description
  6. Copy API key
  7. Open Providers page in Ozeki AI Gateway
  8. Create provider

How to create a Qwen API key video

The following video shows how to create a Qwen API key and configure it in Ozeki AI Gateway step-by-step. The video covers accessing the Alibaba Cloud Model Studio platform, generating a new API key, and setting up Qwen as a provider in your gateway.

Step 1 - Open Model Studio API key page

Open your web browser and navigate to the Alibaba Cloud. This is where you'll create and manage your Qwen API keys (Figure 1).

Open Model Studio page
Figure 1 - Open Model Studio API key management page

Step 2 - Login to Alibaba Cloud

If you're not already logged in, the system will prompt you to authenticate. Click the login button to proceed to the Alibaba Cloud sign-in page (Figure 2).

Navigate to login
Figure 2 - Navigate to login page

Sign in to your Alibaba Cloud account using your credentials. If you don't have an Alibaba Cloud account yet, you'll need to create one before proceeding. After logging in, you'll be able to create the API key (Figure 3).

Login to Alibaba Cloud
Figure 3 - Login to Alibaba Cloud

Step 3 - Click create API key

On the API key management page, click the "Create API key" button to begin the key generation process (Figure 4).

Click create API key
Figure 4 - Click create API key

Step 4 - Choose owner account

Select the owner account for the API key. This determines which Alibaba Cloud account will be associated with the API key and its usage. Choose your account from the list (Figure 5).

Choose owner account
Figure 5 - Choose owner account

Step 5 - Set workspace and description

Enter a workspace name and description for your API key. For example, you might use "Ozeki AI Gateway" as the description. The workspace name helps organize your API keys. Click "OK" to generate the API key (Figure 6).

Set workspace and description
Figure 6 - Set workspace and description

Step 6 - Copy API key

After the API key is generated, you'll see the key on the API keys page. Click the copy button to copy the key to your clipboard (Figure 7).

Copy API key
Figure 7 - Copy API key

Step 7 - Open Providers page in Ozeki AI Gateway

Open the Ozeki AI Gateway web interface and navigate to the Providers page. This is where you'll configure Qwen as a new provider using the API key you just created (Figure 8).

Open Providers page
Figure 8 - Open Providers page in Ozeki AI Gateway

Step 8 - Create provider

Click the "New" button to begin the provider creation process. This opens a form where you'll enter the connection details for Qwen (Figure 9).

Click add new provider
Figure 9 - Click add new provider button

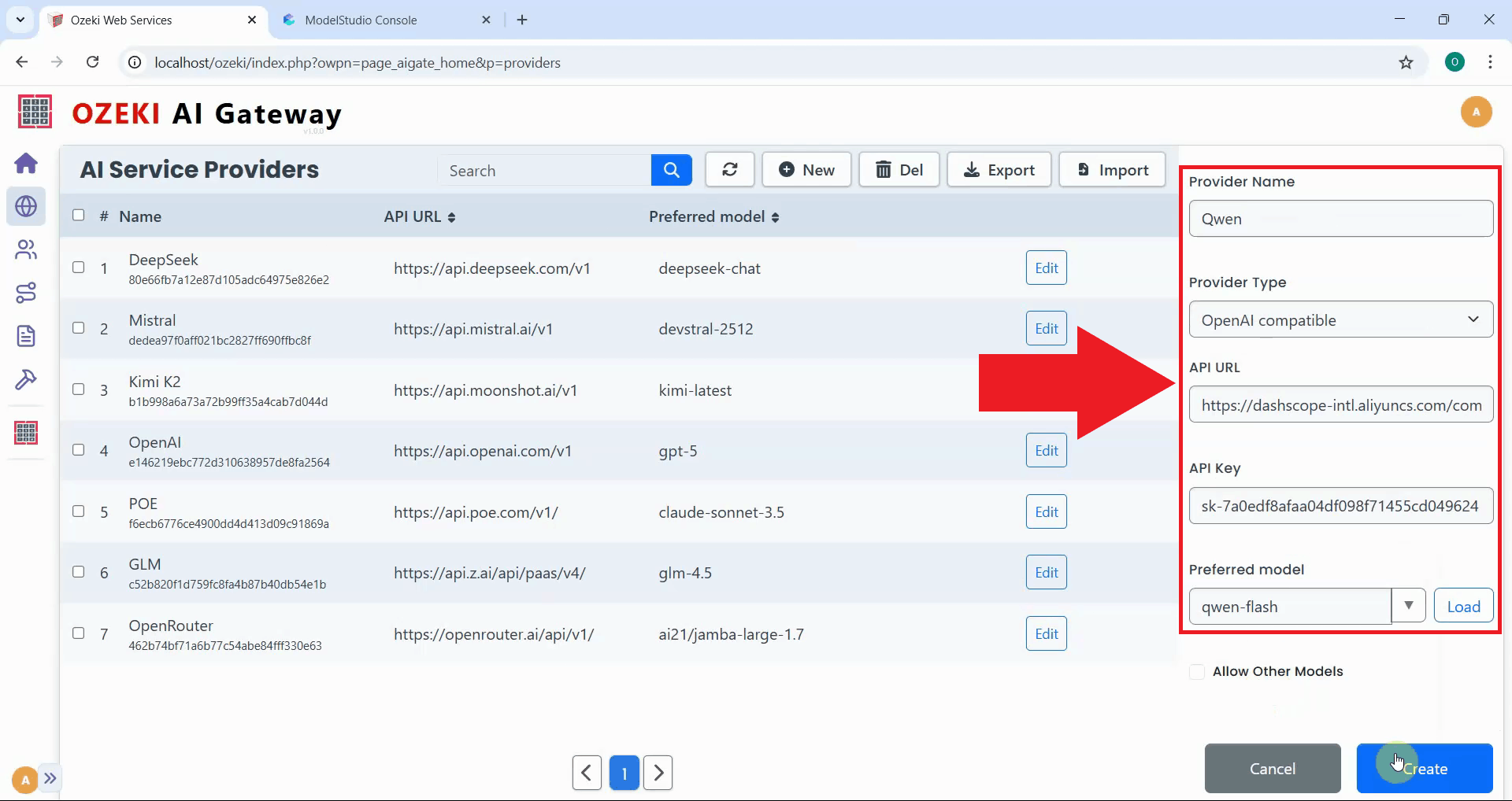
Fill in the provider configuration form with Qwen's details. Enter "Qwen" as the provider name, select "OpenAI compatible" as the provider type, specify the API endpoint URL, and paste the API key you copied earlier. Select the preferred model from the dropdown list, then click "Create" to save the configuration (Figure 10).

https://dashscope-intl.aliyuncs.com/compatible-mode/v1

Enter Qwen provider details
Figure 10 - Enter Qwen provider details and create

After clicking "Create", the Qwen provider is added to Ozeki AI Gateway. The provider now appears in the providers list, confirming that your gateway can route requests to Qwen's services. You can now create routes that allow users to access Qwen models through your gateway (Figure 11).

Provider created
Figure 11 - Qwen provider created successfully

Conclusion

You have successfully created a Qwen API key and configured it as a provider in Ozeki AI Gateway. Your gateway can now communicate with Qwen's services and access Qwen AI models through your centralized gateway infrastructure. This setup allows you to manage Qwen access for multiple users and applications from a single point.


More information