How to send and receive emails using Zero Lab MCP Server

This guide demonstrates how to use the Zero Lab MCP Email Server to send and receive emails through the Model Context Protocol (MCP). You'll learn how to configure the server with your email account credentials, connect to it using the MCP Inspector, and execute email automation commands. For this demonstration, an hMailServer instance was used as the email server with Thunderbird as the mail client, but the setup works with any standard IMAP/SMTP compatible email server.

What is Zero Lab MCP Email Server?

Zero Lab MCP Email Server is a Model Context Protocol server that provides programmatic access to email accounts via IMAP and SMTP protocols. It allows developers and AI assistants to send and receive emails, list messages, and retrieve email content through standardized MCP commands, enabling automated email workflows and AI-driven email management.

Steps to follow

GitHub Repository: https://github.com/ai-zerolab/mcp-email-server

  1. Open a PowerShell terminal
  2. Set environment variables
  3. Run MCP Inspector with the email server
  4. Connect to the email MCP server
  5. List available tools
  6. Send an email
  7. Receive an email

Quick reference commands

# Environment variables
$env:MCP_EMAIL_SERVER_EMAIL_ADDRESS="account@domain";
$env:MCP_EMAIL_SERVER_PASSWORD="your-password";
$env:MCP_EMAIL_SERVER_IMAP_HOST="your-imap-host";
$env:MCP_EMAIL_SERVER_IMAP_PORT="143";
$env:MCP_EMAIL_SERVER_IMAP_SSL="false";
$env:MCP_EMAIL_SERVER_IMAP_VERIFY_SSL="false";
$env:MCP_EMAIL_SERVER_SMTP_HOST="your-smtp-host";
$env:MCP_EMAIL_SERVER_SMTP_PORT="25";
$env:MCP_EMAIL_SERVER_SMTP_SSL="false";
$env:MCP_EMAIL_SERVER_SMTP_VERIFY_SSL="false";
$env:MCP_EMAIL_SERVER_ENABLE_ATTACHMENT_DOWNLOAD="true";

# Run MCP Inspector
npx @modelcontextprotocol/inspector uvx mcp-email-server@latest stdio

Read more about the MCP inspector at: Model Context Protocol (MCP) Inspector

How to send an email using Zero Lab MCP Server

The following video shows how to send an email using the Zero Lab MCP Email Server step-by-step. The video covers setting environment variables, launching the MCP Inspector, connecting to the email server, and executing the send email tool.

Step 1 - Open a PowerShell terminal

Open a PowerShell terminal by searching for "Terminal" in the start menu and clicking on the application. The terminal provides a command-line interface where you'll configure the email server credentials and run the MCP Inspector (Figure 1).

Open a PowerShell terminal
Figure 1 - Open a PowerShell terminal

Step 2 - Set environment variables

Before launching the MCP server, configure your email account credentials by setting the required environment variables in PowerShell. Replace the placeholder values with your actual email address, password, and the IMAP and SMTP host addresses of your email server. Adjust the port and SSL settings according to your provider's requirements (Figure 2).

$env:MCP_EMAIL_SERVER_EMAIL_ADDRESS="account@domain";
$env:MCP_EMAIL_SERVER_PASSWORD="your-password";
$env:MCP_EMAIL_SERVER_IMAP_HOST="your-imap-host";
$env:MCP_EMAIL_SERVER_IMAP_PORT="143";
$env:MCP_EMAIL_SERVER_IMAP_SSL="false";
$env:MCP_EMAIL_SERVER_IMAP_VERIFY_SSL="false";
$env:MCP_EMAIL_SERVER_SMTP_HOST="your-smtp-host";
$env:MCP_EMAIL_SERVER_SMTP_PORT="25";
$env:MCP_EMAIL_SERVER_SMTP_SSL="false";
$env:MCP_EMAIL_SERVER_SMTP_VERIFY_SSL="false";
$env:MCP_EMAIL_SERVER_ENABLE_ATTACHMENT_DOWNLOAD="true";

Set environment variables
Figure 2 - Set email server environment variables in PowerShell

Step 3 - Run MCP Inspector with the email server

Execute the command below to launch the MCP Inspector with the MCP email server. This uses NPX to run the MCP Inspector and UVX to run the email server package, with the stdio transport argument specifying the communication method (Figure 3).

npx @modelcontextprotocol/inspector uvx mcp-email-server@latest stdio

You need Node.js, NPM, and Python's UV package manager installed on your system to run this command. If you don't have Node.js installed, download it from nodejs.org before proceeding.

Run MCP Inspector with email server argument
Figure 3 - Execute MCP Inspector command with Zero Lab email server

Step 4 - Connect to the email MCP server

Once the MCP Inspector opens in your browser, the connection settings will be pre-configured. The transport type will be set to stdio. Click the Connect button to establish the connection between the MCP Inspector and the Zero Lab email server (Figure 4).

Connect to email MCP server
Figure 4 - Connect to the Zero Lab email MCP server

Step 5 - List available tools

Once the connection is successful, click the List Tools button to display all available email automation tools provided by the Zero Lab MCP Email Server. These tools include sending emails, listing email metadata, and retrieving full email content (Figure 5).

List available tools
Figure 5 - Display available email automation tools

Step 6 - Send an email

Locate and select the send_email tool from the available tools list. In the tool's parameter fields, enter your sender account name to identify which account to send from (Figure 6).

Select send email tool and enter account name
Figure 6 - Select send_email tool and enter sender account name

Fill in the remaining parameters: the recipient's email address in the recipients list, a subject line in the subject field, and the message content in the body field (Figure 7).

Enter recipients, subject and email body
Figure 7 - Enter recipient, subject and email body

Click the Run Tool button to send the email. The MCP server will connect to your configured SMTP host and deliver the message. A successful response confirms the email was sent (Figure 8).

Run tool to send email
Figure 8 - Execute send_email tool

To verify the result, open your email client and check the recipient's inbox. The email sent through the MCP server should appear, confirming the SMTP automation pipeline is working correctly (Figure 9).

Verify email received
Figure 9 - Verify the email was received in the mail client

Step 7 - Receive an email

The following video shows how to receive and read an email using the Zero Lab MCP Email Server step-by-step. The video covers sending a test email to the configured account, listing inbox metadata via MCP, and retrieving the full email content using the message ID.

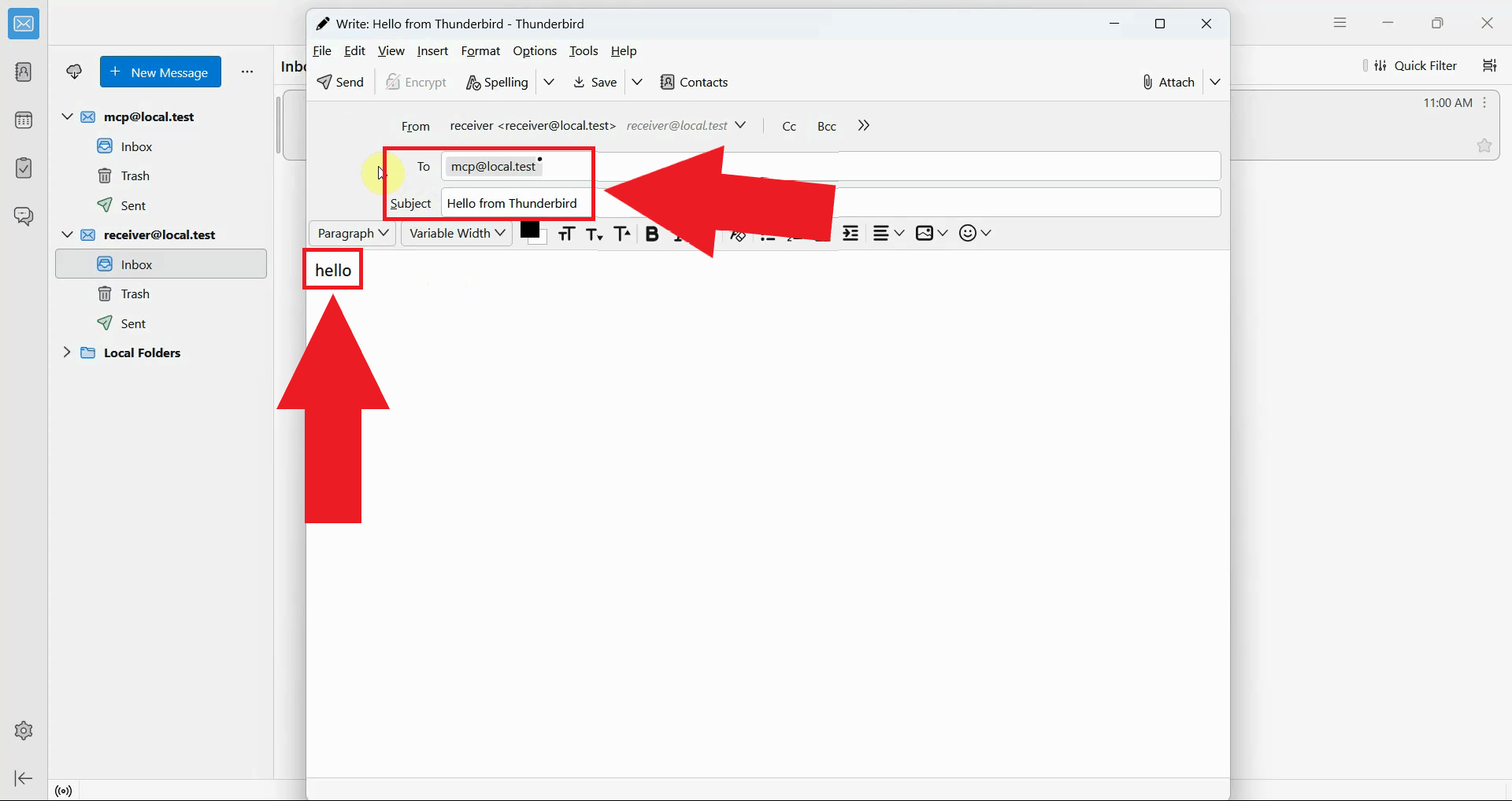
To test receiving emails, first send a message to the email account configured in the MCP server using any mail client. In this example, Thunderbird is used to send a test email to the MCP account (Figure 10).

Send email to MCP account
Figure 10 - Send a test email to the MCP account

Back in the MCP Inspector, locate and select the list_emails_metadata tool. Enter your account name in the parameter field to specify which inbox to query (Figure 11).

Open list emails metadata tool and set account name
Figure 11 - Select list_emails_metadata tool and enter account name

Click the Run Tool button to retrieve the list of emails from your inbox. The response will contain metadata for each message including sender, subject, date, and a unique message ID (Figure 12).

Run list emails metadata tool
Figure 12 - Execute list_emails_metadata tool

In the tool response, locate the test email you sent and copy its unique message ID. This ID will be used in the next step to retrieve the full content of the email (Figure 13).

Check and copy email ID from response
Figure 13 - Copy the email ID from the response

Select the get_emails_content tool from the tools list. Enter your account name and paste the message ID you copied into the appropriate parameter fields (Figure 14).

Select and configure get emails content tool
Figure 14 - Select and configure get_emails_content tool

Click the Run Tool button to retrieve the full email content. The MCP server will connect to your IMAP host and return the complete email including the message body. This confirms the IMAP automation pipeline is working correctly and ready for integration into email processing workflows (Figure 15).

Run tool to retrieve email
Figure 15 - Run the tool to retrieve the email

Final thoughts

You have successfully set up and tested the Zero Lab MCP Email Server for programmatic email automation. This integration enables you to send and receive emails through the Model Context Protocol interface, opening possibilities for AI-driven email workflows, automated notifications, inbox monitoring, and integration with AI assistants that support MCP. The server works with any standard IMAP/SMTP compatible email provider, making it flexible for use in a wide range of environments.


More information